本篇以微信为例,给微信脱壳。"砸壳"在iOS逆向工程中是经常做的一件事情,,因为从AppStore直接下载安装的App是加壳的,其实就是经过加密的,这个“砸壳”的过程就是一个解密的过程。未砸壳的App是无法在Class-dump、Hopper等工具中使用的。所以我们要将App进行砸壳处理。在Android开发中也存在App加壳的处理,比如什么360加固了,其实就是给App加一层壳。
本篇我们就以WeChat(微信)为例,从AppStore上下载微信并安装,然后使用dumpdecrypted工具(当然你也可以使用其他砸壳工具)进行砸壳处理。砸壳后会生成解密后的App文件,然后我们就可以使用Class-dump和Hopper处理解密后的文件了。废话少说,就开始今天的主题。
一、生成dumpdecrypted.dylib动态库
首先我们要生成“砸壳”用的动态库dumpdecrypted.dylib,我们“砸壳”时主要用到这个动态库。该动态库的源码在github上是开源的(Github地址),要想得到dumpdecrypted.dylib这个动态库,只需要从github上下载代码,然后进行编译,生成dumpdecrypted.dylib即可。下方就是使用make命令对dumpdecrypted的源码进行编译。
进入到dumpdecrypted文件夹下,运行make命令即可。

编译完成后,dumpdecrypted文件夹中就会多一个dumpdecrypted.dylib动态库,该动态库就是稍后我们砸壳使用的工具。

二、“砸壳”前的准备工作
接下来就是要在越狱手机上寻找要“砸壳”的app路径了,首先使用ssh连接到你的越狱设备,然后在越狱设备中打开你要砸壳的App, 此处我们以微信为例。从AippStore中下载安装的应用都会位于/var/mobile/Applications中,下方的截图就是我手机上从AppStore中下载的应用的安装路径。当然,下方是使用iExplore工具进行查看的,下方内容中,文件的拷贝我们都会用到iExplorer,当然你也可以使用之前提到过的iFunBox。

从上方的截图中要找出微信所在的目录是非常困难的,应用少的话你可以点开一个个的看。向上面这种应用比较多的情况的话,一个个文件夹点开是不太现实的,所以我们得通过另一种方式来定位“微信”App所在的目录。
这种快捷定位“微信”所在目录的方式就是“查看应用进程”的方式,首先你需要打开微信,然后运行下方的命令,来查看文件目录/var/mobile/目录下的所有正在运行的App进行,具体要用到的命令如下所示:
ps -e | grep /var/mobile
上方截图就是上述命令运行后所输出的内容,从上述内容中我们轻而易举的就可以找到“WeChat”所在目录。我们可以通过iExplore打开该目录,更直观的来看一下微信App所在的目录,具体内容如下所示. 上面这个进程的绝对路径我们要记下来,因为后边砸壳的时候会使用到该路径。

接下来我们就要使用Cycript工具来寻找WeChat的Document路径了,如果你的越狱设备上没有安装Cycript工具的话,那么请前往Cydia下载安装Cycript工具。下方步骤就是使用Cycript工具来查看附加进程的Document目录的步骤。
1.使用Cycript注入目标进程中
cycript -p WeChat
上述命令执行完毕后,会进入到cycript模式中,如下所示。当然,在iOS9.2.1上的越狱设备执行上述命令会报错,可能是目前Cycript这个强大的工具还不支持iOS9.2吧。所以我是在iOS7.2上做的该实验。

2.获取该进程的Document目录
[[NSFileManager defaultManager] URLsForDirectory:NSDocumentDirectory inDomans:NSUserDomainMask][0]
输入上述内容,然后点击回车,就会输出WeChat进程的Document目录,输出结果如下所示。下方的红色部分就是WeChat的Document目录的绝对路径。

找到上述目录后,使用iExplore进入到该目录下,将上面我们生成的dumpdecripted.dylib动态库拷贝到该目录下即可,如下所示:

三、开始砸壳
上述“砸壳”的准备工作就绪后,接下来我们就要开始砸壳了。进入到WeChat的Document目录中,执行下方的命令进行砸壳。
DYLD_INSERT_LIBRARIES=dumpdecrypted.dylib /var/mobile/Applications/3DC16044-E5BB-4038-9E31-CFE3C7134A7B/WeChat.app/WeChat
在上述命令中,DYLD_INSERT_LIBRARIES后边这个动态库就是我们上面生成的动态库,后边这个路径就是WeChat执行文件的绝对路径,运行上述命令后,就开始砸壳了,下方截图就是我们砸壳的过程。

砸壳过程完成后,会在我们的Document目录下生成一个WeChat.decrypted文件,如下截图所示。该文件就是脱壳后的文件,我们可以将该文件拷贝到我们的Mac上,以备使用。

四、导出脱壳App的头文件
将上面生成的WeChat.decrypted脱壳文件拷贝的我们的Mac上,接下来就是我们class-dump出厂的时刻了。接下来我们要使用class-dump导出该脱壳文件的所有头文件。具体步骤如下所示。
1.前奏
WeChat.decrypted文件后,我执行了下方的命令来导出其头文件,下方的命令在没有加壳的app中是好使的,直接就可以导出相应App的头文件,如下所示:
class-dump -S -s -H WeChat.decrypted -o ./Headers
执行上述命令结束后是下方这个结果, 并没有导出想要的头文件,Google了一下,是ARM的架构不对,所以就没导出成功。

2.开始导出头文件
从上述截图中我们可看到,Headers文件夹中并没有生成相应的头文件。是我们解密的文件有问题吗?于是乎,我使用了Hopper打开了解密后的文件,是可以正常打开的,于是乎又Google一下,原来是我们在导出头文件时指定的ARM架构不正确,于是乎使用class-dump的--arch配置项来指定了armv7的架构,这样的话,头文件就导出成功了。
class-dump --arch armv7 -S -s -H WeChat.decrypted -o ./Headers
操作步骤和结果如下图所示, 导出成功,你可以慢慢的分析了。

五、Hopper
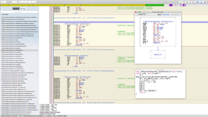
上面使用了class-dump来操作我们脱壳的文件,木有问题。那么接下来来看一下在Hopper上的效果如何,下方就是使用Hopper打开“脱壳”文件的效果。当然,你也可以使用IDA Pro来查看,当然此处我们使用的是Hopper。从下方的截图来看,结果是Perfect的。

以上所述是小编给大家介绍的iOS逆向工程使用dumpdecrypted工具给App脱壳,希望对大家有所帮助,如果大家有任何疑问请给我留言,小编会及时回复大家的。在此也非常感谢大家对Devmax网站的支持!