配置方式
我们知道,Webpack 是使用 loader 转换代码的,而 Vite/Rollup 则是使用插件转换代码,那这两种机制有什么差异呢?我们用 Vue 的转换来说明一下。
Vite 使用插件转换代码,直接在 plugins 使用 @vitejs/plugin-vue 即可
// vite.config.js
import vue from '@vitejs/plugin-vue'
export default {
plugins: [vue(), /* 其他插件 */ ]
}
Webpack 使用 loader 转换代码,有时候需要同时配合 Plugin 才能完成代码转换(例如 Vue)
// webpack.config.js
const { VueLoaderPlugin } = require('vue-loader')
module.exports = {
mode: 'development',
module: {
rules: [
{
test: /\.vue$/,
loader: 'vue-loader'
},
// 它会应用到普通的 `.js` 文件
// 以及 `.vue` 文件中的 `<script>` 块
{
test: /\.js$/,
loader: 'babel-loader'
},
// 它会应用到普通的 `.css` 文件
// 以及 `.vue` 文件中的 `<style>` 块
{
test: /\.css$/,
use: [
'style-loader',
'css-loader'
]
}
]
},
plugins: [
new VueLoaderPlugin()
]
}
为什么 webpack 使用 loader 还不够,还需要 Vue plugin?
这个问题我们留在后面说明
Vue 文件编译的流程
下面是一个简单的 Vue SFC (单文件组件):
<script setup>
import { ref } from 'vue'
const msg = ref('Hello World!')
</script>
<template>
<h2>{{ msg }}</h2>
</template>
<style>
h2{
font-size: 50px
}
</style>
Vue SFC 分为 3 个部分:
- script,可以是 JS、TS 等语法
- template(会被转换成 render 函数)
- style,可以是 CSS、Less 等语法
由于 Vue 文件包含三个部分,而一个模块经过转换后仍然是一个模块(例如经过 loader 转换后,仍然是一份代码,不能变成三个部分)
但我们可以用一个巧妙的办法去解决这个问题:使用一个临时模块,去分别引入 script、template、style,并将其组合,伪代码如下:
// 引入 main script,获取到的是组件的配置对象
import script from './Main.vue?vue&type=script'
// 引入 template
import { render } from './Main.vue?vue&type=template&id=xxxxxx'
// 引入 css
import './Main.vue?vue&type=style&index=0&id=xxxxxx'
// 给组件对象设置 render 函数
script.render = render
// 设置一些元信息,在开发环境有用
script.__file = 'example.vue'
// style 的 scope id,用于组件样式隔离
script.__scopeId = 'xxxxxx'
export default script
一个 Vue 的会有大致如下的处理流程:
- 将 Vue SFC 转换成临时模块,分别引入 script、template、style
- vue-loader/插件会保存 script、template、style 的内容
- 打包工具遇到 import 语句,会分别处理:
- script:从 vue-loader/插件中,取出之前缓存的 script,然后交给其他 JS loader/插件处理(如 babel)
- template:从 vue-loader/插件中,取出之前缓存的 template,然后交给其他 JS loader/插件处理(因为 template 转换成 render 函数,这部分也是 JS 类型)
- style:从 vue-loader/插件中,取出之前缓存的 style,然后交给其他 Style loader/插件处理(如 Less)

Vue 的转换,在 webpack 和 vite 都是类似的思路,只不过由于 webpack 和 Vite 的机制不同,在 Vue 的转换插件上的的使用和实现上,也会有所差异。
Vite 的 Vue 转换流程
Vite/Rollup 使用插件转换模块,由于没有显式地声明模块跟插件的匹配规则(例如 webpack 显式声明了 Vue 文件用 vue-loader 处理),因此每个模块的转换都需要经过所有的插件
插件只能处理它能处理的模块(例如:Vue 插件不能后处理 less 模块),Vite/Rollup 插件必须要在插件内部对模块类型进行判断,然后后决定是否进行处理。
export default function vuePlugin() {
return {
name: 'transform-vue',
transform(source, id) {
// source 文件的内容或上一个插件转换过的内容
// id 一般为文件的真实路径,需要在插件内判断文件是否为 vue 后缀
if (isVueFile(id)) {
// 对 Vue 模块进行转换
return // 返回转换后的内容
}
// 其他类型模块不作处理
}
}
}
上面的插件,就只对 Vue 模块进行处理,其他的模块,则直接交给下一个插件处理。
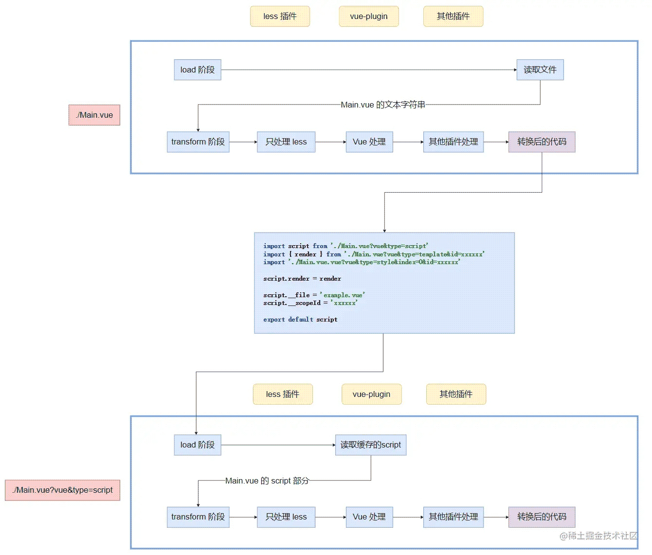
Vite Vue 插件的大致处理流程如下:
-
./Main.vue在 load 阶段,会依次经过所有插件,如果没有被处理,则默认是读取文件的内容。(一般情况下也不需要处理) -
./Main.vue在 transform 阶段,会依次经过所有插件,经过 Vue 处理后(分离 template、script、style),会转换成临时模块,然后再经过其他插件处理(例如 babel) - 打包工具解析转换后的代码,遇到
./Main.vue?vue&type=script -
./Main.vue?vue&type=script在 load 阶段,会依次经过所有插件,经过 Vue 插件,从之前的缓存中,取出 script 部分(如果插件执行 load 阶段时有返回值,则立即结束 load 阶段) -
./Main.vue?vue&type=script在 transform 阶段,会依次经过所有插件,最终得到转换后的代码

template 和 style 部分类似就不重复写了。
需要注意的是,这跟 @vite/plugin-vue 实际的处理方式不完全一致,主要的区别是:我们这里在临时模块,引入了 template、script、style 三个部分,实际上,可以直接将 template、script 内联到临时模块,这样就只需要 import style 部分即可。
Webpack 的 Vue 转换流程
在 webpack 的配置文件中,需要显式声明 rule,为对应的模块配置对应的 loader。
// webpack.config.js
{
rules: [
{
test: /\.vue$/,
loader: 'vue-loader'
},
// 它会应用到普通的 `.js` 文件
// 以及 `.vue` 文件中的 `<script>` 块
{
test: /\.js$/,
loader: 'babel-loader'
},
// 它会应用到普通的 `.css` 文件
// 以及 `.vue` 文件中的 `<style>` 块
{
test: /\.css$/,
use: [
'style-loader',
'css-loader'
]
}
]
},
}
配置 Vue 时,我们做了如下配置:
- Vue 文件会交给 vue-loader 处理
- js 文件给 babel-loader 处理
- CSS 文件给 css-loader 和 style-loader 处理

我们再来回顾一下这个流程:
-
Main.vue匹配中 vue-loader,被处理成临时模块 -
./Main.vue?vue&type=script匹配中 vue-loader(webpack 会去掉 query 部分,因此/\.vue$/可以匹配),从缓存中取出 Vue SFC script 的内容。
到了这一步,我们会发现,匹配不到其他 loader 了,因为 babel-loader 匹配的规则是 /\.js$/,这样转换就没办法再进行下去了,这就是 webpack loader 机制的局限性。
因此仅仅使用 loader,是没有办法将 JS、CSS 传递给对应 loader 处理的,这也是 webpack loader 机制的局限性
为了解决这个问题,借助 webpack plugin:
// webpack.config.js
const { VueLoaderPlugin } = require('vue-loader')
module.exports = {
module: {
rules: [
// 省略...
]
},
plugins: [
new VueLoaderPlugin()
]
}
VueLoaderPlugin 做了什么?
VueLoaderPlugin 的内容比较复杂,本文不会详细的说明。这里直说最终的转换结果:
Webpack 提供一种内联 loader 的能力:
import script from "-!babel-loader!vue-loader??ref--0!./App.vue?vue&type=script&setup=true&lang=js"
这种内联 loader 的能力,在 import 的路径中显式的指定了该模块会经过的 loader:
- 从后往前看,最后的是处理的文件
- loader 的执行顺序为从右到左(loader 用 ! 分割)
VueLoaderPlugin 会为 script、template、style,根据不同给的类型,生成不同的内联 loader import 语句,使它们能够正确地被其他的 loader 处理。
对比和总结
webpack 显式指定了模块对应的 loader,正是这个机制,导致 vue SFC 的 script、template、style,没办法被其他 loader 处理,需要插件做一些复杂的操作,最终用 Inline loader import 强制指定 loader,整个过程比较复杂。
Vite/Rollup 的模块会经过所有的插件,在插件中过滤出需要处理的模块,其他的交给下一个插件处理。这样的机制使 Vue 文件的各个部分,能经过所有插件的处理,从而避免了 webpack 遇到的问题,这也使 Vue 在 Vite/Rollup 中的转换实现更为清晰和简单。
最后,我们通过这样的对比,目的不能说明 Webpack/Vite/Rollup 谁好谁坏,而是在学习过程中,横向对比,加深对它们的了解。
以上就是从Vue转换看Webpack与Vite 代码转换机制差异详解的详细内容,更多关于Vue Webpack Vite代码转换机制差异的资料请关注Devmax其它相关文章!